Blur HDRI

Is there a way you can blur the world HDRI background in Blender?

1 love
Reply
  • Martin Bergwerf replied

    Hi Sid, 

    Material Preview has a Blur Slider, so I guess you mean in Cycles.

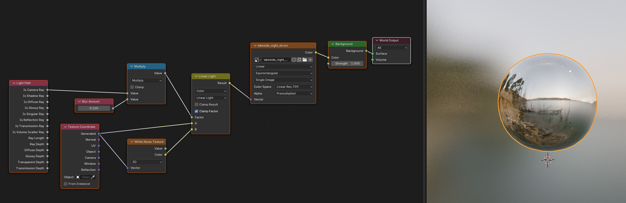
    You could do something like this:

    World Blur.png

    That's in the Shader Editor, set to World, in case you hadn't figured that out.

    1 love
  • Omar Domenech replied

    Or the lame way, in compositing you can blur the image, save it as a blurred version and bring it back again as an image. 

    1 love
  • Sid Edwards(soundstormlabs) replied

    After like 15 years how is there no simple blur setting? I can blur it myself but I'm worried about tiling, it won't "tile" if I blur it in photoshop.

    1 love
  • Kent Trammell replied

    ssoundstormlabs yeah, maybe it is odd that there's not a simple blur setting for worlds. Though I can't think of many reasons why I would want to..

    did you try Martin's solution?

    1 love
  • Sid Edwards(soundstormlabs) replied

    Thanks Martin, I was freaking out a little bit because I thought "wait what there's a blur node??" but then I realized it was just a value node named "Blur Amount". Yeah it definitely blurs the background. Also, I couldn't get the "reflection" to also blur with the multiply setting in the math node, but for some reason, and I don't know why (maybe you can offer insights), setting the math node to "add" instead of "multiply" also blurs the reflection, but then the background becomes chaotic noise. Maybe this has something to do with the camera rays? I'm unsure, but thanks for the node setup, I can try playing around with it. Probably I can "force" both the reflected blur and world background to be blurred at the same time by using a mix node.

    How...would you predict how to set this up? This is really not an intuitive setup to me, how would I reason through how to set this up myself? Is there something from the CORE Light or CORE Material videos that would make what you did more intuitive? 

    1 love
  • Martin Bergwerf replied

    Wait, what!

    You don't want to just blur the Background, but also the lighting it provides?

    Maybe this:

    Blur.png



    1 love
  • Martin Bergwerf replied

    Simply blurring the HDRI (in Blender or Photoshop or so) won't work:

    Blur_00.png

    1 love
  • Martin Bergwerf replied

    Oh, 

    as for why  Multiply in the first setup works and  Add doesn't:

    the Is Camera Ray outputs 1, if something is directly in front of the 'Camera' (/Viewport), (or seen through a Transparent BSDF) and 0 otherwise.

    Multiplying that by any number a, gives a and 0.

    Adding any number a to it instead, results in a+1 and a.

    1 love