Cube are changing from smaller to larger cubes (blender 4.2)

Hi there, for some reason when I use "separate geometry," it all looks good until I try to change the "W" slider on the noise texture to animate it. While doing the wavy pattern, the cubes will randomly switch between the larger ones to the smaller ones, and vice versa. 

I would love to share if a screenshot if I could remember how to upload it on here haha. Thanks in advance!
1 love
Reply
  • MichaelJoseph replied

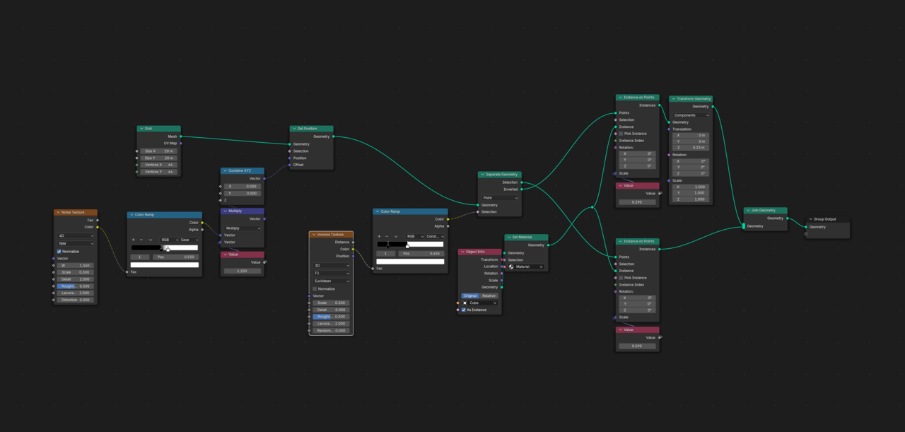
    Figured out how to share the screenshot. Here's my setup that is somehow causing the cubes to change from the smaller to the bigger ones:

    024-10-18 131017.png

    1 love
  • Martin Bergwerf replied

    Hi Michael,

    That is because your Voronoi Texture is 3 dimensional, so, if a Cube Instance changes its Z Position, it also changes where it is in the 'cloud' of Voronoi Values (or Color). Change the Voronoi to 2D and all should be fine.

    2 loves