Hi there,
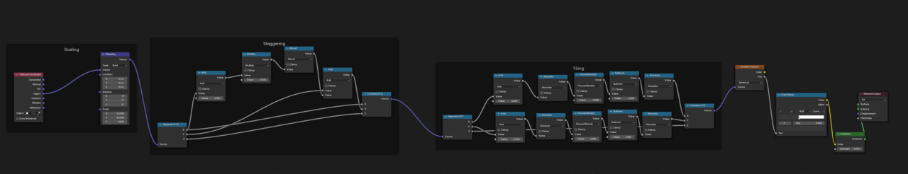
I was trying to recreate procedural material of polka dots made by someone. For some reason, my texture is scuffed around the edges. 




The procedural materials and geonodes wizards are Adrian and Martin. I don't know if they will be able to figure it out by the screenshots alone, so maybe you can share the blend file with just the material and object needed to troubleshoot the node setup. That way when they see the post, the link with the blend file will already be here and we are super productive.
How can I attach blend file here? 3rd party file hosting?
Blend file to test out <------ Here is the blend file