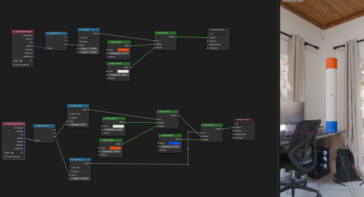
So, using a third mixed shader did give the two stripes but it halved all the original values so I ended up with a dull colour and a lot less reflective.
I've now managed to get to this point using Spikey's diagram but the lower stripe has now lost its reflection (not a biggy as the lower one wouldn't get as much light) as the BSDF is only going into the top shader.
Do I need to make a separate BSDF for the lower stripe?

Thanks Spikey,
I’m Still not the best at this side of things tbh but have found this tutorial really helpful and clear to follow. It’s just me always wanting to take things one step further as I learn from trying things out for myself.
I’ll try adding the third BSDF when I get back from the school run. Really appreciate the guidance.
Regards
You have a roughness value in the top BSDF, for the concrete, which is mixed with the stripe in the first mix, then its mixing again with the second BSDF.
This is what is causing the roughness mix up.
Three BSDF's or a color ramp with three flags for stripe / concrete / stripe into one mix as the factor.
Hi Adrian, the last suggestion worked really well. Thank you so much.
I had tried using the 3 flags earlier but because I had the Gradient Texture still attached between the Mapping Node and Color Ramp it was only letting me do one half of the column (or one half of the gradient basically).
As soon as I removed the gradient Texture it allowed me to color ramp across the entire column. It did mean I had to tweak the mapping values to get the right angle and scale again but I've now got a great result and less nodes than I had previously used to achieve it.

