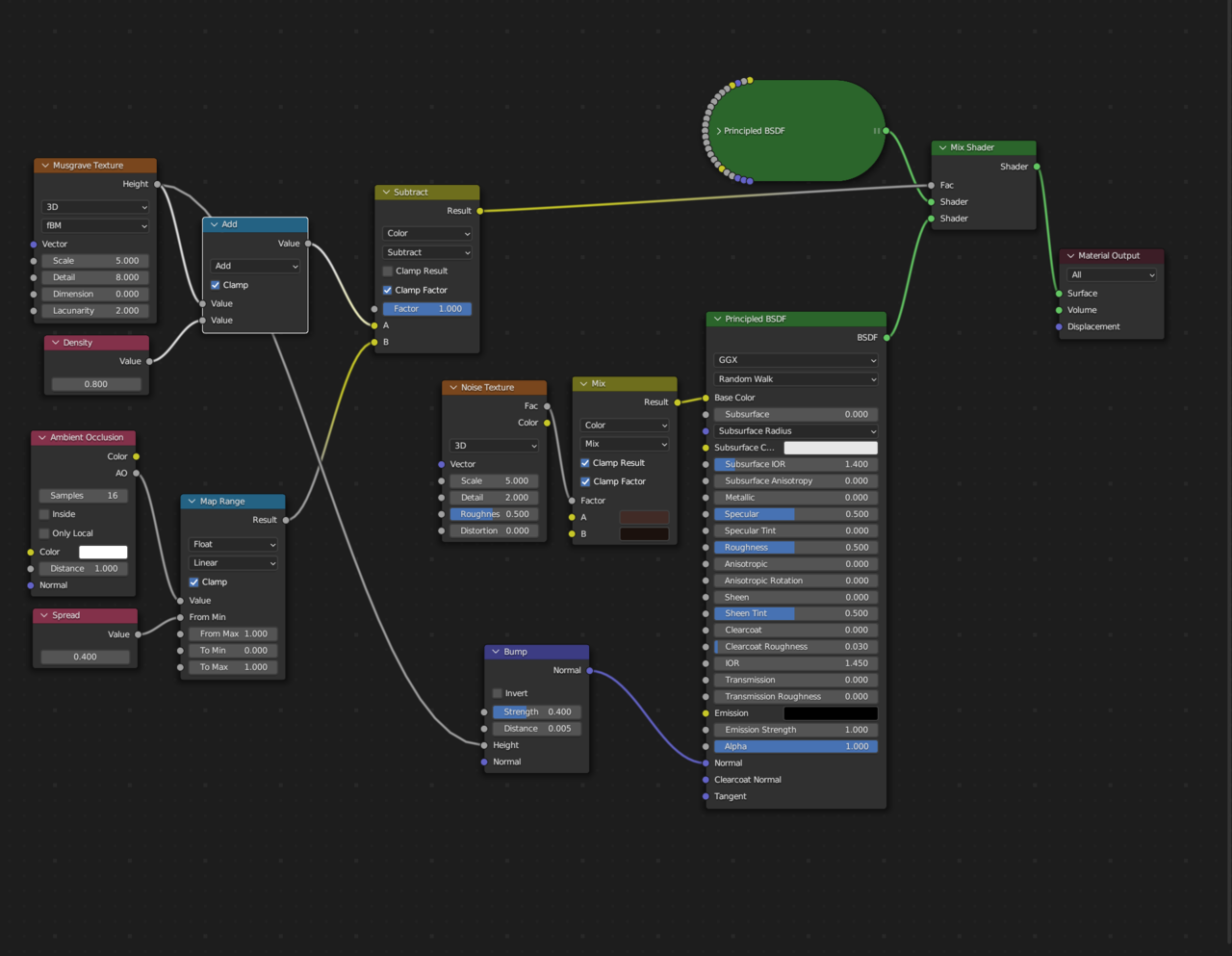
Hi, i was following the tutorial and coming up with the same results until i added the second principled node. Now I cant see the grunge texture. Any idea Why?

But how do I attach the factor to the add shader?
I tried it and it doesn't change the result.