Color mix node not transitioning between the two Mapping nodes. Everything is setup exactly the way it is in the tutorial. Suggestions?
Hi Daniel NNeverender ,
my suggestion is, that it is probably not set up exactly as in the tutorial, otherwise it would loop. But maybe the difference is not where you expect it.
Can you please post a link to your .blend file (via Dropbox, Googledrive, or so), so we can have a look and troubleshoot why it isn't looping in your case?
And yes, like Omar said, there are other ways to make a texture loop, but the method taught in this tutorial is probably the best for this situation (slow moving abstract background).
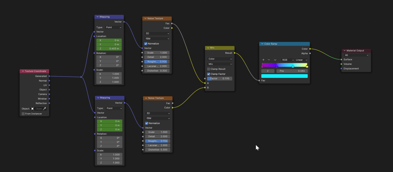
Hi Daniel, I had the same issue. Discovered the problem was that I'd used the 'Fac' output on one noise texture node, and the 'Colour' output on the other. Hope this helps (six months later 🙃).
e.g. the below is incorrect, both noise texture nodes should be connected via their 'Fac' outputs.
