Hi,
for the last couple of hours I tried to adjust the "Spread" value so that it matches what I see in the video. I have the same values in the Map Range, but visibly it doesn't look the same. When I adjust the Spread outside of the group node, I can see a glitch and it seems that the maximum is somewhere in the middle and as I slide the value to the right, the texture loses its intensity. (which is weird because 1 should be the highest value of spread)



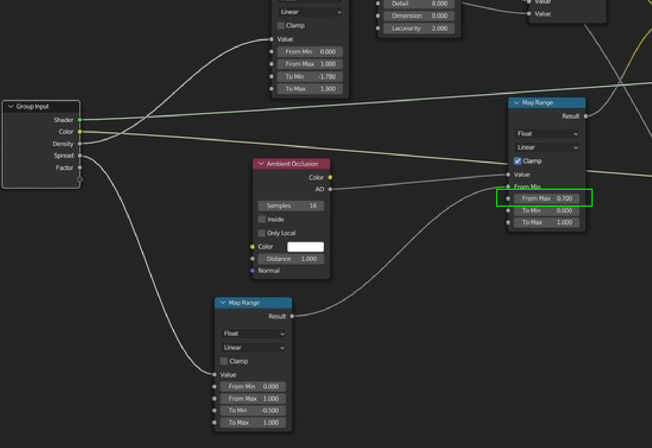
Hi Roxana,
I think the culprit is here:

That should be 1.0.
The From Min is coming from the Map Range before it and goes from -0.5 to 1.0, meaning that when it's around 0.7, it 'flips', then the From Min is suddenly larger than the from Max.
Lol Omar, that's exactly what Mavenseed thought this morning when I tried to answer as IA..."You are not human?" it said. Therefore I am logged in as Spikey today 😉