Can you have more than 1 center for radial anisotropy?
I tried using normal maps to add small details like screws and axles to an object, but the individual circular faces didn't have the radial effect like the photo reference (below). I also tried building the details into the object, but it didn't work either. In the image below, I just made each round object separately. Is there a way to do this without making every screw/ axel a child object?
Photo reference
Each circle is a child object
Hi Nicola,
I'd make the 'circles' separate Objects like you have here.
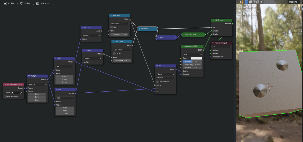
But you can also manipulate the Normal input of the Anisotropic Shader as can be seen here:

and yes, it's a bit of a Node mess I made, but it's just to show that it's possible (this is just the Default Cube!).
Great thank you. I'll make separate objects, the node looks too complicated for me!