Here is my attempt at assembling the shading, some of the names threw me for a loop, did I do okay? Feedback is greatly appreciated.
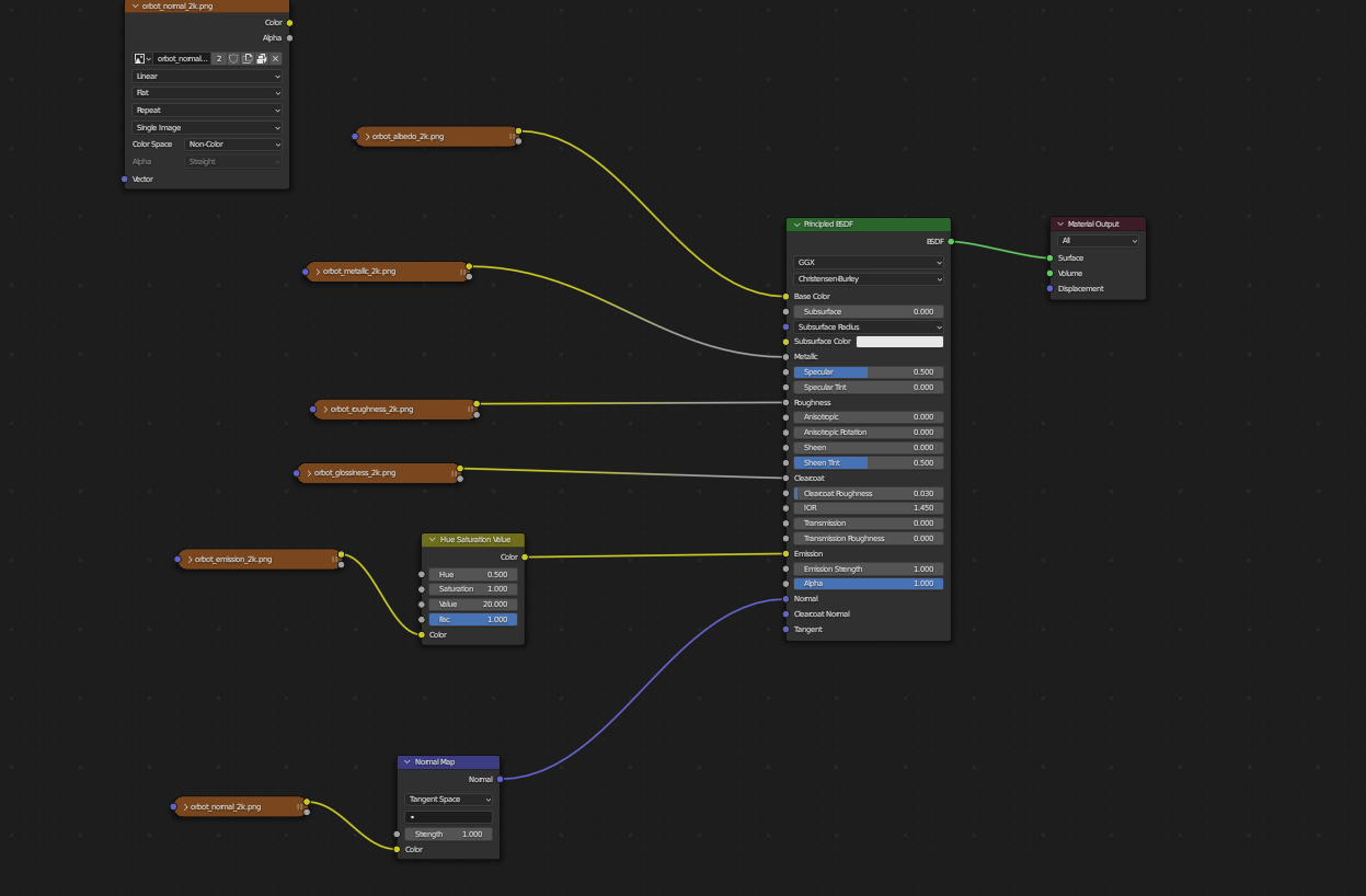
You did okay, if you set all Textures apart from the Albedo to Non-Color Data.
But I think you shouldn't have used the Glossiness (which is more or less the inverse of the Roughness); if you look at the 4K folder, you'll notice that there is no Glossiness Texture there.
But, having said that, if it gives a nice effect, when plugged into the Clearcoat, why not.
dostovel, now that made me feel like a little animation waiting to happen. Principled Node becomes the Blender Kraken of sorts...