Collapse points in blender 5.0 Result

posted to: Utility Groups

I have aquestion about the collapse points process, because in the latest Blender 5.0 seems the nodes have changed and the result its different., how could I do it in this version



1 love
Reply
  • Martin Bergwerf replied

    HI Ruben,

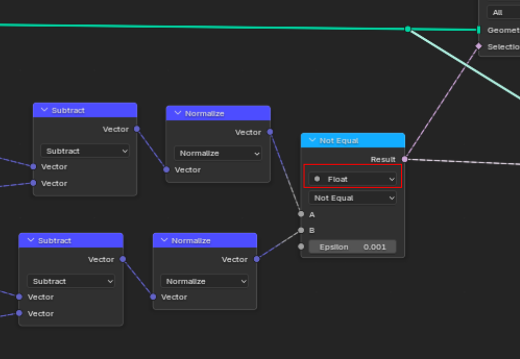
    I think that it's not so much that the Nodes have changed, but that you are using a wrong Setting in the Compare Node:

    BCity_02.png

    (It should also be set to Equal, but you probably know that already.)

    2 loves
  • Martin Bergwerf replied

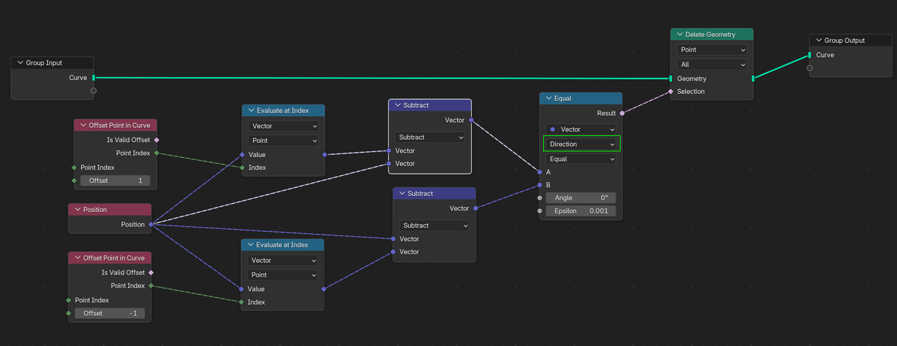
    Alternatively, you can set it to Direction and skip the Normalization:

    BCity_03.png

    2 loves
  • Ruben Dario Espinel Mora(Ruben Espinel) replied

    Thank you so Much! :), I could solve it.

    • 👍
    1 love