Difficult but amazing course.
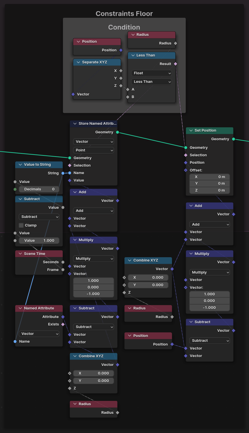
One thing I can't wrap my head around is the purpose of the Capture Attribute node for each constraint.
Wouldn't it work correctly if you put a Store Named Attribute before the Set Position, instead of after, since they don’t affect each other?
*This image is the modified version

That's true. My approach might be correct, and it actually seems to work properly.
But I want to make sure that I'm not missing anything.
If the node is necessary, that means there is something I don't understand and I want to identify what that is.