I managed to follow along until 15:00, where the color coming from the gradient texture is plugged into the principled volume. On my screen the fog doesn't form into a sphere/disc, but completely disappeares. What's happening? Thank you!
That could be a lot of things, but maybe it's the Scale of your Fog (the Cube). If you have Scaled it in Edit Mode, or at some point Applied the Scale, then that Object (and you are using Object Coordinates!) is huge (in meters), but the Gradient has a radius of only 1 meter, so in the scene it is so tiny that you can't see it.
If you Scaled in Object Mode, then, as far as the Object Coordinates are concerned, that Cube is still 2 x 2 x 2 meters, so the Gradient 'fills' (meaning it is not zero in) most of the Cube.
Thank you
spikeyxxx. I checked … but unfortunately that doesn't seem to be the problem. The cube has dimensions of 240x240x50 meters, the scale was not applied.
I append a screenshot *before* I connect the gradient with the fog filling all the cube, and one just *after* I connect it. Nothing changes, but the fog completelydisappears.
(*Edit* Unfortunately I don't manage to upload the pictures.)
Oh, I think Eevee doesn't always update the Shader correctly. Try moving the view a bit, or switch to Solid view and then back to Rendered (or Preview, whichever you were using).
Ah, yes, it certainly has to do with Eevee! I'm not completely done with it. It's not fixed by switching between the view modes, but when I switched to Cycles for a try, the fog is there. And it indeed is a sphere/circle. So it must have to do with the Render Engine. I'll try to figure it out, but a least, I know now where to dig. Thank you!
Update: It seems that it has to do with me using a new Mac. There are quite some people around the net who do have the same issue, e. g. "I don't know if this is helpful, but as I have a bootcamp partition, I'm able to verify that on the exact same hardware, using a texture to drive volumetric density in eevee causes the volume to disappear on macOS Mojave, but works as expected on windows 10."
OK … well, it seems that's indeed a problem that occurs on Macs specifically. And as fas as I see, after it got fixed somewhat in the past, it emerged anew with the newer releases of OS … and it seems there is no solution at the moment.
"Under EEVEE, with all necessary options ticked, the Principled Volume node stopped working, and the object disappeared from the preview window at the very moment I connect a texture node to it."
https://developer.blender.org/T58793
"I did the exact same thing where my fog was there and the moment I add a noise texture node, it complete disappears."
"After further digging, found the culprit...it's a bug between Blender and the iOS system for Apple computers "
https://blender.stackexchange.com/questions/238685/having-issues-with-volumetric-fog
Eevee - no volume density textures when using Vega 64 external gpu on macOS Mojave
"The problem exist between both iMac and Macbook as I am on a Macbook with an AMD Radeon Pro 5300M 4 GB and also working in EEVEE. Any texture node added, even with a ColorRamp and Mix Shader involved, still has the volume disappear. When the texture is disconnected, the volume reappears."
"Just checked with version 3.1 beta on Imac 2019 (intel) with Catalina. The Problem persists, the only "solution" as mentioned in the previous comments is to put a Geometry node set to Position into the texture vector." (March 2022)
Well, I'm glad you found that.
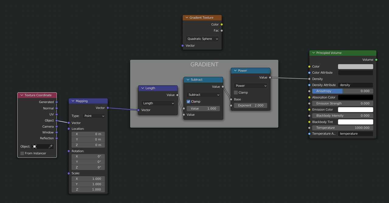
Now, I can't test this, but if the Texture is the culprit, maybe you can use Math and Vector Math instead, like this:

The Power Node is to match the Quadratic Sphere, without it you'd get the Spherical Gradient.
Thank you, #spikeyxxx, for your ideas.
I tried your solution … and, well, it works quite well – as long as I use it with Cycles, but when I switch to Eevee, the fog is gone completely, as before. So, whether one uses the gradient texture or your gradient construct – the result is the same.
I'll try to follow the course using Cycles now, but since this course is intended to show how one can achieve stunning results using Eevee, being forced to use Cycles somewhat contradicts it's purpose. :-(